在开发流程方面,为了更好地满足用户需求的快速迭代,一个新功能(Feature)通常通过Use Case(用例)来构建用户的需求,借助于UML(Unified Modelling Language)的建模工具创建Use CaseDiagram,然后进行逻辑功能架构设计、模块架构设计、服务设计等工作定义出服务,再借助于PREEvision工具进行服务实现软件架构的构建,以太网的设计,最终导出ARXML。
一、设计流程总述
本文以基于Classic AutoSAR 平台进行SOA和以太网的设计为例,介绍整个开发流程。


(1)定义服务Service、服务角色(Service Provider/ServiceConsumer)、服务ID以及服务接口(Service Interface包含Methods,Properties、Events);(2)将服务接口及其子元素(Method/Properties/Events)部署到SOME/IP作为以太网的协议栈;(3)将服务进行软件实现,即将服务角色(Service Provider/Service Consumer)转换为对应的SoftwareType;(4)将服务接口(Service Interface)中的子元素由对应的CP SWC接口实现,例如R&R Method转换为C/S Interface,F&F Method转换为S/R Interface,Field(Getter/Setter)转换为C/S Interface,Event转换为S/R Interface;(5)软件组件作为软件类型的实例,其对应的Port端口被创建,同时将SWC Interface(C/Sor S/R)分配给对应的Port;(7)将实现服务的软件组件部署到网络拓扑中的对应的ECU上;(8)通过Switch Configuration将物理拓扑划分为逻辑网络VLAN;(9)信号路由,根据VLAN找到给定网络拓扑中的通信路径,并从服务设计和服务部署衍生出通信描述;(10)以太网通信定义,详细的SocketConnection定义;(11)数据序列化(Data Serialization),通过以太网传输的数据必须被序列化转换为比特流;(12)服务发现(Service Discovery)SOME/IP-SD通信框架定义;(13)导出符合AutoSAR规范的ARXML文件,用于Matlab/Simulink软件详细设计及CANoe仿真。
二、服务定义Service Definition
定义整车的服务Service,并定义每个服务的服务提供者和服务消费者,以及Service ID和VLAN,同时定义服务的API-Service Interface.

服务的能力及特征由其服务接口定义,服务接口的定义决定了服务消费者如何使用服务,服务接口由如下子元素组成:
- Properties(Field),描述一条数据,该数据可由服务消费者Client读取或写入,也可以生成一个NotifierEvent如果这个数据发生变化;
- Event,当事件发生时,服务提供者Service通过Event向订阅的Client发送数据;
- Method,描述可用的Operation,可以从其他服务进行调用,方法产生并返回一些数据(R&R),或者在服务中启动一些进程(F&F);

在上述服务接口定义的基础上,通过CreateSOME/IP Interface Deployment自动将UML服务接口转换为SOME/IP接口,同时可定义传输协议(UDP/TCP),Method/Event ID以及Event Group,同时根据前期定义的Service ID以及Method/Event ID自动生成Message ID。

创建Application Data Type 、ImplementationData Type 以及Base Data Type,并将BaseType和Implementation Type Mapping,同时将Application DataType和Implementation Data Type进行Mapping,最后将Application Data Type分配给服务接口的子元素。

服务实现Service Implementation
服务接口由Software Type来实现,通过Service to AutoSAR Classic Technology Mapping可自动创建Application SW Component Types以及C/S或S/R接口来实现服务和服务接口,每一个服务角色(Servcie Provider/ServiceConsumer)都生成对应的Application SW Component Type。

通过上述Servcie to AutoSAR Classic Technology Mapping操作后,不仅为每个服务角色创建对应的Application SW Component Type和C/S以及S/R接口,同时创建对应的Operations 和Data Elements,对于同一个服务接口,R&R-method/Getter-Field/Setter-Field子元素转换为Operations被打包为一个Client/Server Interface,而对于Event/F&F-Method/Notifier-Field将会有单独的SenderReceiver Interface 实现。

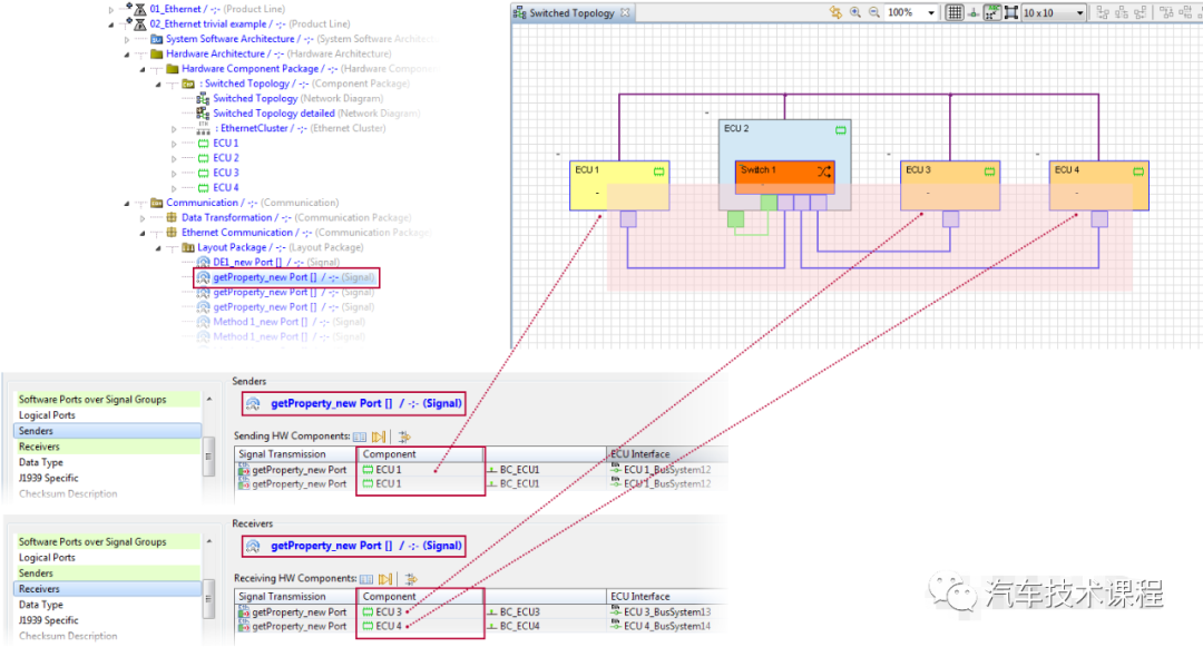
三、网络拓扑设计Network Design
在硬件拓扑层创建网络拓扑图,添加ECU、HPC、Ethernet Switch并创建Bus System Types,在Network Topology Editor表格中选择Bus System并点击Set Ethernet bus and connectorTypes,可为Bus Connectors分配EthernetConnenctor Type,同时为Bus System分配EthernetType,在Network Topology Editor Table选择网络拓扑中创建的Bus System选择Creating missing Cluster,基于Bus Type创建Ethernet Cluster,并自动将Bus System 移动到Ethernet Cluster。对于每一个Ethernet Cluster需要创建对应的Ethernet CommunicationCluster,在Network Topology Editor表格选择CL(Ethernet Cluster)点击Create missing EthernetCommunication Cluster,将在左侧结构树Communication Package创建Transport Layer Package以及Ethernet CommunicationCluster。


四、以太网通信设计(Ethernet Communication)定义网络拓扑中每一个ECU的ID,该ID用户后期MAC地址的自动计算,以太网物理层类型选择(例如100BASE T1),CNB主从时钟选择,MAC Address生成硬件MAC地址,VLAN 设置VLAN属性,IPV4配置。
(2)以太网Cluster 配置(Ethernet Cluster Configuration)定义ECU的Socket Addresses,指定传输协议TP,指定传输端口Port,NetworkEndpoint以及IPV4 Address。

五、服务部署/软件映射(Service Deployment/SoftwareMapping)
在设计完Service以及ServiceInterface,并进行服务实现(Service Implementation)后,并设计完网络拓扑后,在面向服务的系统设计中下一步工作就是进行服务的部署,在将服务角色部署到ECU后,可自动创建实例化的Composition Type,用来实现服务角色,并同步在ECU内部创建Process Unit。

六、软件架构(Software Architecture)选择Service Interface,点击Connect ports compatible interface(Select a composition,SW-Componentor SW-port to Start),创建Port,并将Interface分配给Port。

双击Root Compoistion Package 可自动创建Software Architecture Diagram,将ApplicationSW Component Type拖拽到图中,并选择所有Ports,右键选择Show Path,则自动创建Provider和Consumer SW Component Port口之间的连线。

七.信号路由(Signal Routing)
在进行了Servcie Definition、Service Implementation、Network Architecture、Software Mapping,下一步的以太网通信设计工作就是信号路由,信号路由能够从设置VLAN的网络拓扑中寻找通讯路径,并从中获取通信描述,信号路由需要满足的条件:① 定义了Service 和Service Interface;② 进行了服务实现,将ServiceProvider和ServiceConsumer转换为对应Software Type,并将Service Interface转换为C/S和S/R接口,并合成C/S接口的Operaton,以及S/R接口的Data Element;⑤ 更新Service Implementation,创建SWC Ports并为Ports分配对应的Interface。在信号路由过程中,需要定义几个Artifacts来完成以太网通信设计:①Signa和PDU以及Signal和PDU Transmissions被自动创建;②如果没有进行Switch Configuration,则初始VLAN结构的Switch Configuration被设置,
八、Socket Adaptor
Socket Adaptor提供了基于Socket的以太网通信和Classic AutoSAR面向PDU的通信之间的转换,Socket Adaptor Connection Communication Viewer对于每一个VLAN提供了一个详细的视图,通过Take Over message ID ofService into IPDU header,可自动生成Socket Connection IPDUIdentifier的HeaderID。SocketAdaptor Bundle Communication Viewer提供了Server Sockets的详细视图。

九、数据序列化(Data Serialization)在以太网传输的数据必须被序列化成比特流,然后在接收端通过反序列化重构数据,选择Signal点击Update data Serialization setting atthe I-Signal,可生成Data Transformer,信号要经过Ldcom,对于每一个Signal-IPDU需要创建如下属性:Protocol:SOMEIP,Transformer Class:SERIALIZER,Version:1, Signal:设置信号长度,SignalIPDU:设置IPDU长度,Signal-IPDU-Assignment:设置Byte Order、Transfer Property,同时对每一个PDU增加Event controlled Timing.

十、服务发现(Service Discovery)
通过服务发现可以在服务提供者和服务消费者之间建立通信,服务提供者可以通过Offer Service宣布服务可用性及服务位置,服务消费者通过订阅Event Groups来从服务提供者Get Notifications. 在PREEvisionSOA&Ethernet Explorer Service Discovery Category选择VLAN,点击Create Service Discovery,自动生成Socket Address/SocketConnection,通过Service Discovery Subscription创建服务订阅,自动创建Socket Adaptor Routing Group,并将ProvierInstance和ConsumerInstance进行绑定,对于每一个Provide ServiceInstance、Consumer Service Instance,Event Handler、Consumed Event Group,需要进行如下参数设置。Instance Identifier:1,视通信矩阵而定;Service Identifier:10,视通信矩阵而定;Offer Cyclic Delay:2,表示Offer方在进入主阶段后Offer报文的发送周期;Initial Delay Min Value:初始化阶段延迟最小值;Initial Delay Max Value:初始化阶段延迟最大值;Initial Repetitions Base Delay:重复阶段报文发送时;Initial Repetitions Max:重复阶段报文发送最大次数;Multicast Threshold:如果Server在响应订阅时不需要用到多播,该值就设置为0;Event Group Identifier:事件组ID,视通信矩阵而定,当前为201。


最后可导出Software Component Descrption ARXML文件,导入MatlabSimulink进行进一步的算法开发。

总结:
上述过程是基于PREEvision提供的SOA&Ethernet Exploer集成开发环境进行的,其提供了如下表格所示的10个Category,包含从服务定义到以太网设计的全过程,同时上述过程主要适用于Classic AutoSAR 平台SOA的开发,对于AP平台,PREEvision提供另外一个集成开发环境Adaptive AutoSAR Explorer,同时在服务定义阶段,目前Vector已经开发了接口可以导入由外部工具设计的服务矩阵。

免责声明:作者窦明佳,版权归作者所有,文中观点仅供分享交流,不代表本公众号立场。如涉及版权等问题,请您告知,我们将及时处理。

2023年6月-10月 自动驾驶人才高级研修班(12天课程)
